Adobe Illustrator là phần mềm vẽ minh họa chuyên nghiệp được thiết kế chuyên dụng cho việc vẽ vector với các công cụ sáng tạo cho phép người dùng thiết kế hình ảnh đẹp hơn bao giờ hết.
Với Adobe Illustrator, người dùng sẽ có trong tay một công cụ hiệu quả để minh họa sách báo, thiết kế logo, thiết kế tờ rơi, Card Visit, Broucher, Profile, vẽ hoạt hình…
Yêu cầu hệ thống
- Hệ điều hành: Windows 7/ 8 / 10
- Bộ vi xử lý Intel Pentium 4 hoặc AMD Athlon.
- Bộ nhớ RAM 1GB (khuyến nghị 3GB).
- Ổ cứng trống 2GB.
- Độ phân giải màn hình 1024×768 (khuyến nghị 1280×800) với card màn hình 16-bit.
Hướng dẫn cài đặt Illustrator CS6 Full Crack
Trước khi cài đặt hãy tải illustrator Cs6 link dưới đây:
Chú ý: trước khi cài ứng dụng cần tắt mạng và phần mền diệt virut (nếu có)

Chạy flie Set-up.

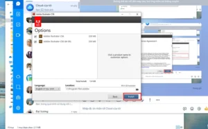
Chọn dòng Install a trial.

Chọn Install.

Chờ ứng dụng cài đặt

Vào thư mục CRACK/64 copy file Amtlib.dll paste vào ổ C:\Program Files\ Adobe \ Adobe IIIustrator CS6(64Bit) \ Support Files \ Contents \ Windows.

Trên đây là hướng dẫn cài đặt ứng dụng Adobe IIIustrator CS6, chúc các bạn cài đặt thành công và sử dụng hiệu quả ứng dụng trên.
